
前段时间有小伙伴在群里提问说:因为公司不允许使用破解版的Navicat,有好用的Navicat平替工具推荐吗?今天分享一款免费开源的通用数据库工具:DBeaver。
DBeaver是一款免费的跨平台数据库工具,适用于开发人员、数据库管理员、分析师和所有数据处理人员。它支持所有流行的 SQL 数据库,如SQL Server、MySQL、MariaDB、PostgreSQL、SQLite、Apache Family 等。










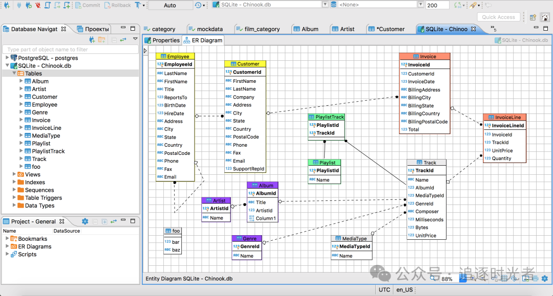
以下我们以连接SQLite嵌入式数据库为例为示例:







原创声明:本文系作者授权腾讯云开发者社区发表,未经许可,不得转载。
如有侵权,请联系 cloudcommunity@tencent.com 删除。
原创声明:本文系作者授权腾讯云开发者社区发表,未经许可,不得转载。
如有侵权,请联系 cloudcommunity@tencent.com 删除。